How to Remove Write-Protection on a USB Drive in Windows
Authored by: Support.com Tech Pro Team
1. Introduction
Sometimes, when trying to copy files into your USB drive and you get notified that the drive is filled completely you could decide to format the whole drive or delete some of the files in it to free up all or some space. What then happens when you consistently try to but aren’t successful at it? Chances are that it is write-protected. What then do you do when your USB drive is write protected? Read on to find out how to fix write-protected USB drives in Windows.
2. Remove Write Protection Via A Dedicated Switch
If your drive is one of those that come with a physical write-protection switch, flip the switch once, and confirm if write-protection has been disabled on your drive. If not, go to the next step.
3. Remove Write Protection Via The Registry (regedit.exe)
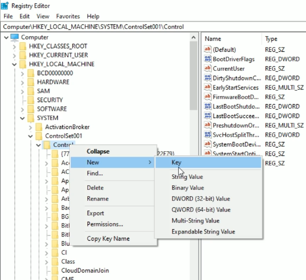
Open Registry Editor
Go to the Start Menu by pressing the Windows key on the keyboard
Search for Registry Editor and click to run the Registry Editor app that comes up in the search results.
Setup Your Drive To Remove Write Protection
Navigate to: HKEY_LOCAL_MACHINE\SYSTEM\CurrentControlSet\Control\StorageDevicePolicies.
If you can’t find StorageDevicePolicies under Control, right-click Control, click New then Key to type StorageDevicePolicies.
Right-click on StorageDevicePolicies. On the Options shown open New->DWORD (32-bit) value for a 32-bit architecture system but if your PC is 64-bit, simply select QWORD (64-bit) value instead and name it with WriteProtect...
TIP: How To Check Your System's Architecture If you don't know the architecture version of your PC go to File Explorer, click This PC and right click any white space on the screen to access other options.
Click Properties, you'll see the version under System Type.
Double-click the WriteProtect in the right panel.
Type 0 as the Value Data size in the dialog window that appears, and click OK.
Close the Register Editor app and restart your PC
Remove Hidden Spyware In Minutes For Free
Detect and remove spyware, keyloggers, tracking cookies, and other
threats that slow down your PC or steal your data.
65+ Million Downloads
Spyware scanner with AI-powered detection engine + database